Quizzes
A quiz can be created via the MS LMS > Quizzes menu. Each Quiz may include unlimited Questions. You can add either existing questions to your Quiz or create a new one via Add new question field.

Quiz Questions
Under the Quiz Question section, you can add questions to the quiz.

Click on the "+Question" button and select the question type from the dropdown menu.

After adding a question, you can modify its type, order, delete it, or add an answer to it.

You can find all your questions under MS LMS > Questions menu. Question types can be
Single Choice - Single Choice questions require the selection of one answer from a list of options provided.
Multi Choice - A question type presents several options for the user to choose the correct answer from
True or False - A question type requires a simple answer of either true or false to a given statement.
Item Match - In this question type, learners match items from two columns based on their corresponding attributes.
Image Match - In the Image Match type of questions, learners are asked to match pairs from different pictures
Keywords - Keywords question type requires a brief answer in the form of a few words or a short phrase.
Fill the Gap - Fill the Gap question type presents a statement with a missing word or phrase that the learner must complete.
Follow the link to learn more about questions, types, and related settings:
QuestionsBesides this, the Quiz Questions section allows you to set a Question bank and use the searching feature.
You cad add math formulas to quizzes as well.
Quiz settings
Quiz settings include the following options:

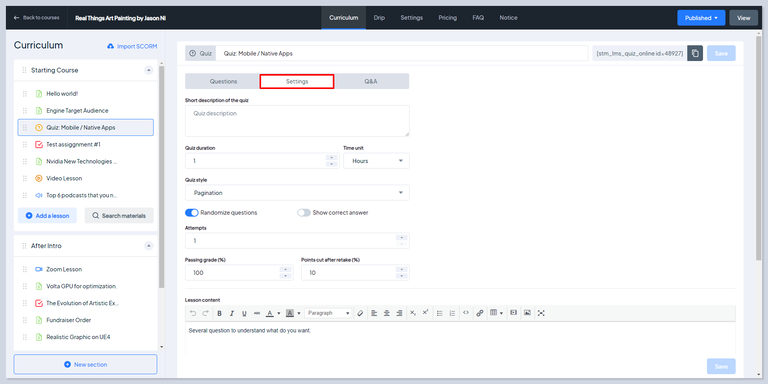
Short Description of the Quiz: Description of the Quiz.
Quiz duration & Time Unit: duration in minutes/hours/days.
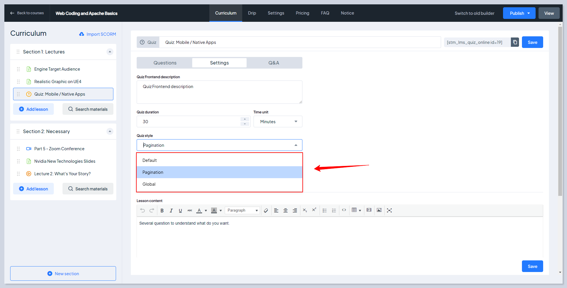
Quiz Style: one of the Pagination or One Page style.
Randomize Questions: enable automated question randomizer.
Show correct answer: displays the correct answer at the end of the Quiz.
*Attempts: the number of attempts to retake the quiz.
Passing grade: Minimum percentage of correct answers for passing the quiz.
*the setting will appear if the corresponding setting is enabled in MasterStudy LMS settings
Points Cut After Retake
Points cut after retake: The percentage that will be cut after the first retake of the quiz. Even if the student correctly to all questions, his score will not be 100.

A retake option will be available if the student cannot earn enough scores to pass.

The limits for the retaking should be enabled from MasterStudy LMS Settings > Quiz > Attempts to retake courses

Quiz Paginated Style
To organize a quiz view in a more convenient way you can choose the appropriate Quiz style. Quiz style allows you to display all questions at once (on one page) or break them down into many pages, so one separate question will be displayed on a separate page.


To select the Quiz Style follow Dashboard > MasterStudy LMS Settings > Quiz and choose the needed option. This setting will be applied to all the quizzes on your site.

If you'd like to apply the style to one exact quiz only, follow Quizzes > Quiz Name (select the quiz). On the editing page go to the Quiz Settings section and select the needed option from the dropdown for Quiz Style.

Default - uses the style specified in the LMS 'Quiz' settings. One page - displays all the questions on one page. Pagination - displays questions on separate pages.

Question Bank
Switch to the tab of Question Bank. Here you can add the name of the new bank which is literally a group of questions that relate to a similar topic. Set the number of questions allowed in the bank.

Questions library
To search for questions, click the Questions Library button which will open a new window.

You can use the search field and search for questions.

Also, you can select questions from the list. Just check the needed items and click the "Add Questions" button.
Quiz Review
Check quiz results using the Quiz Review option. Conduct a full review of students' quiz attempts. Look through their answers and analyze their results.
Follow WordPress Dashboard > MasterStudy LMS > Courses > Manage Students:

On the opened page you can see the list of students and their progress. Choose the student that you would like to check quiz results and click on Progress:

Select the required quiz to see the data. Click on the Show Student Answers button to get a detailed review of the quiz:

Here is the Quiz Review for the selected student.

It will help you to get statistics and identify where the common issues arise, so in the future, you can improve the quiz or detect what topics and questions might need revision.
Last updated
Was this helpful?

