Quiz
The Quiz tab lets you choose how your quizzes are presented to users on your e-learning platform.

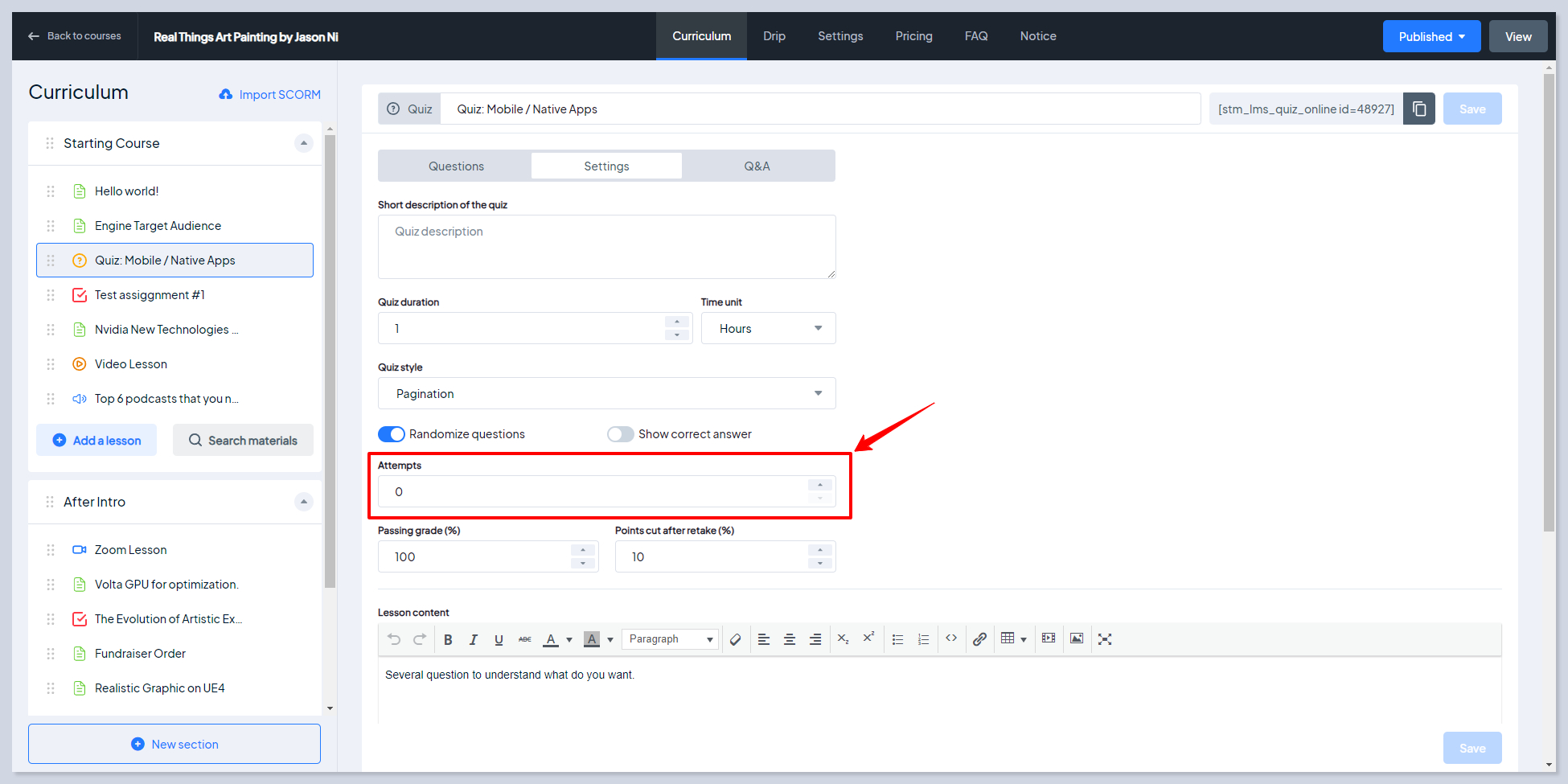
Attempts to Retake Quizzes

You can choose limited or unlimited attempts for students to retake quizzes if they cannot earn the required score or are not satisfied with the results. If the Limited option is selected Attempts field will appear in the Quiz Settings, where you have to indicate the number of attempts:

Quiz Attempt History
The setting enables students to check their quiz attempt history. It helps them to understand the mistakes they made and perform better in their next attempts.
To check the history, on the quiz page, there will be a special History tab:

On this page, all of the attempts made by the student will be displayed:

By clicking on the Details button, a brief attempt history can be checked.
Alternatively, on the quiz page, they can change the attempt version using the dropdown as well:

Retake After Passing

By enabling this setting, students will have an opportunity to retake the quizzes even if they got the required mark. It helps them to improve their quiz grade, which directly impacts the course grade.
If there is a limit on quiz retakes, the student cannot exceed it. They may only retake the quiz if they have remaining attempts.


Quiz Style
To conveniently organize a quiz view, you can choose the appropriate Quiz style. It allows you to display all questions at once (on one page) or break them down into many pages, so one separate question will be displayed on a separate page.


If you'd like to apply the style to one exact quiz only, you can do it via Course Builder.
Media type - select how instructors can attach media for quiz questions. You have two options: File Upload and URL (Text Input).
Last updated
Was this helpful?

