VdoCipher Integration
What is VdoCipher?
VdoCipher is a secure video hosting and streaming platform designed to protect your premium video content from unauthorized access, downloads, and piracy. It is widely used in e-learning, media, and business sectors to ensure high-quality, secure video delivery.
Key Features of VdoCipher:
Secure Video Encryption (DRM Protection): VdoCipher employs Hollywood-grade DRM (Digital Rights Management) encryption to ensure that your video content remains secure and cannot be downloaded or pirated.
Customizable Video Player: Offers a customizable video player that allows you to maintain branding consistency.
Adaptive Streaming: Provides optimal video playback quality based on the viewer's internet speed.
Comprehensive Analytics: Tracks viewer behavior and engagement, providing actionable insights to improve your content strategy.
Multi-Platform Compatibility: Works seamlessly on web browsers, mobile applications, and other platforms.
API Integration: Allows developers to easily integrate VdoCipher's functionalities into existing systems or applications.
VdoCipher x MasterStudy LMS Integration
The integration of VdoCipher with MasterStudy LMS combines the security and reliability of VdoCipher's video hosting with the powerful course management capabilities of MasterStudy LMS. This partnership allows educators and content creators to securely deliver video-based courses within a robust learning management system.
Benefits of the Integration:
Secure Video Delivery: Protect your course videos with VdoCipher's DRM encryption/.
Seamless User Experience: Embed VdoCipher videos directly into your MasterStudy LMS course pages for a smooth and professional experience.
Monetization Support: Leverage MasterStudy LMS's payment gateways and monetization features while keeping your video content secure.
Enhanced Engagement: Use VdoCipher's customizable video player to provide an engaging viewing experience within your LMS.
Content Analytics: Track video engagement metrics alongside student progress in MasterStudy LMS.
Integration Setup
VdoCipher plugin should be installed on your website with MasterStudy LMS to make the integration work.
Ensure SSL is enabled on your website for VdoCipher to work. That's why your site domain should be either in https or you should be testing on http://localhost/ .
Install & Activate VdoCipher
VdoCipher can be installed as any other plugin by following WP Dashboard > Plugins > Add New and search for VdoCipher. Click on the Install then Activate buttons:

After that, you will have VdoCipher in your WP Dashboard. It will ask you to enter the API Secret Key. We have to get our API key from VdoCipher's official website.

Obtain VdoCipher API Credentials
Visit the official VdoCipher website and sign in/up:

After that, you will be redirected to your VdoCipher Dashboard where you can manage your videos:

Videos can be uploaded only via this dashboard.
Follow VdoCipher Dashboard > Security & Config > API Keys and click on Add API Key:

On the opened pop-up, you have to copy the API key:

VdoCipher gives the one API Key only one time. If you fail to copy the API Key or accidentally close the pop-up, you have to create a new API Key.
Go back to WordPress and paste the key to the designated area:

We are done! Further, you can customize the VdoCipher's settings in the plugin or your VdoCipher dashboard according to your needs. Learn how to use it in their documentation:

How to Create Video Lessons with VdoCipher?
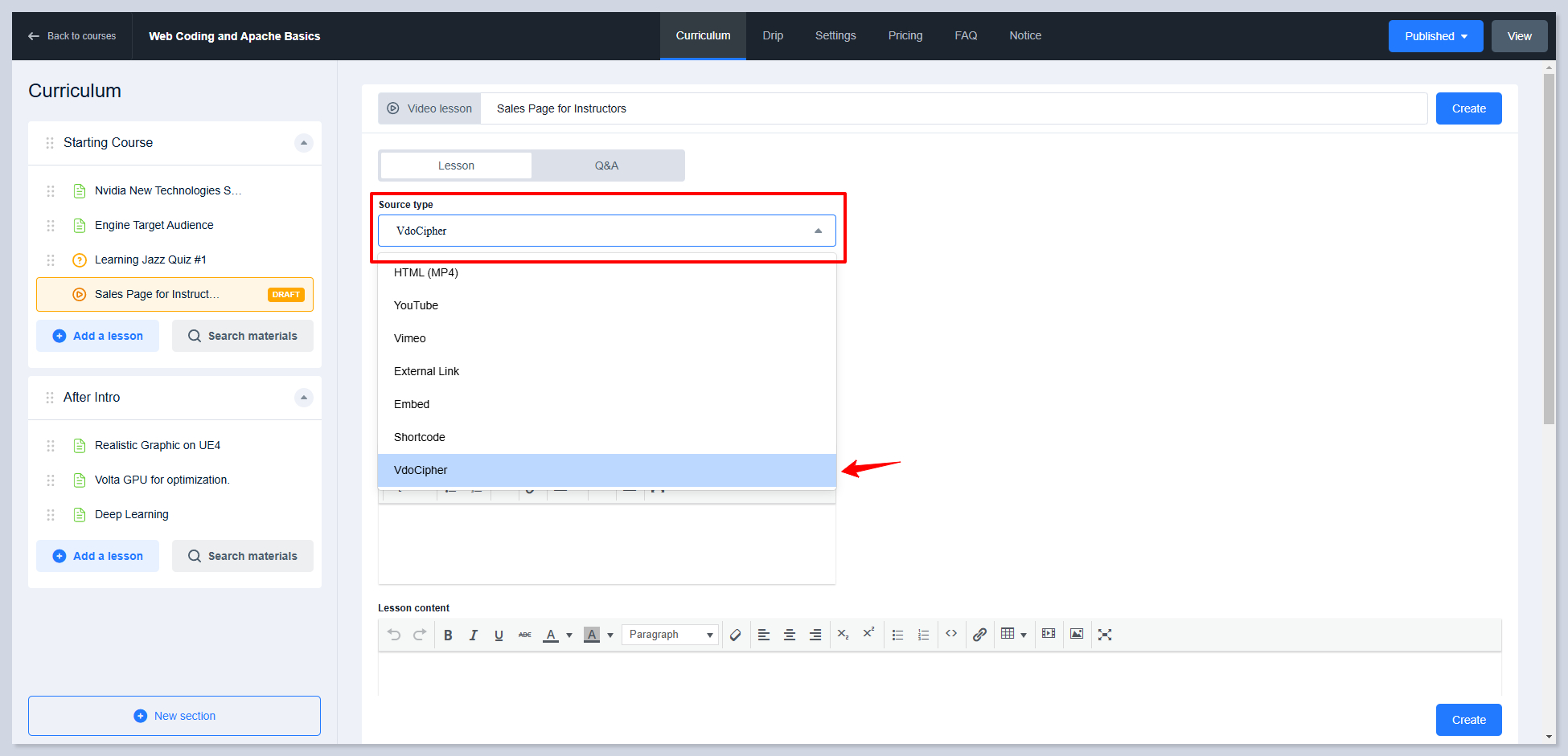
Only the admin can select the VdoCipher as a source type. Instructors will not have the VdoCipher option in the course builder as there is an admin API Key in the VdoCipher plugin.
Creating video lessons with VdoCipher is a super straightforward action in Course Builder. No extra settings are required to configure in MasterStudy LMS Settings. The existence of VdoCipher on your website is enough.
Following the same process, you can select VdoCipher as a video source in the questions (with Question Media Addon) and for the Video Preview on the Single Course Page.
Edit any Course in Course Builder and create a new video lesson. Select the VdoCipher as a source:

In the Videos tab of the VdoCipher dashboard copy the Video ID:

Paste the copied Video ID to the designated area in the Course Builder:

That's all. Here is how it will look in the Course Player:

Last updated
Was this helpful?

